
Integrate and Automate



The Device & Workflow Manager creates, configures, and manages very complex workflow chains autonomously. The intuitive workflow editing user interface helps admins establish connections between any third-party devices (like QC, Transcoders, Editing Suites, Schedulers, etc.) and Flow Center. Processes, dependencies, communication chains can be configured, altered, and updated at any time without the need to introduce programming. The published workflows are restricted by user rights management.
The Device & Workflow Manager is part of the Flow Core.
Device & Workflow Manager can be tailored to the needs and capabilities of the actual system: various data sources, targets, and technical processes are supported, specialised machinery is integrated, databases are tied, users are managed, and sites connected:
Typical devices integrated:
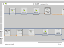
An overview of the Flow Device & Workflow Manager features:
The Flow Device & Workflow Manager system specifications:
The Flow Center related HowTo videos:


Flow Works is a Munich-based privately owned company founded in 2005. They have over 15 years of experience with digital media files and their conversions, non-linear editing systems, production and postproduction workflows, broadcast process chains, marketing, delivery, and distributions to VOD platforms and social media networks. Flow Works serves the entire market, meaning all companies and environments that produce, own/manage, and distribute media content. Flow Works is your strategic partner for Media Asset Management (MAM), Production Asset Management (PAM), and Production Management Systems (PMS).
Based in Germany.



